autorenew
USD3: Ushering in a New Era of Credit Expansion in DeFi

USD3: Ushering in a New Era of Credit Expansion in DeFi

In the fast-evolving world of decentralized finance (DeFi), debt has always been a key driver of economic growth. Now, a new project called 3Jane is poised to change the game by introducing the first permissionless credit primitive. Shared in a detailed thread on X by @definikola, this under-the-radar initiative aims to scale credit creation in DeFi. With over $600 million in verified value already backing its credit lines, 3Jane is set to open its first lines to a limited number of borrowers in September 2025.

Introduction to USD3: A New Era of Credit Expansion

Why Credit Lines Matter in DeFi

Historically, DeFi has relied on overcollateralized loans, where borrowers lock up more assets than they borrow to mitigate risk. But true credit expansion—lending based on creditworthiness rather than just collateral—has been elusive. Earlier attempts at credit scoring in DeFi were limited by scarce data, regulatory hurdles, and a focus on consumer loans like mortgages or credit cards.

3Jane shifts the focus to leverage-oriented use cases, such as business loans or leveraged buyouts (LBOs). Targeting US-based borrowers, it integrates tools like Blockchain Bureau for onchain data, Cred protocol for scoring, and Plaid with VantageScore via zkTLS (zero-knowledge transport layer security) for offchain insights. This zkTLS tech allows secure data sharing without revealing sensitive information, making robust credit assessments possible.

Breaking Down the 3Jane Protocol

At its core, 3Jane is a credit-based money market enabling uncollateralized loans for cryptonative entities like farmers, traders, businesses, and DAOs (decentralized autonomous organizations). Loans are underwritten based on assets, income, and creditworthiness, including DeFi holdings, offchain assets in CEXs (centralized exchanges) or banks, and future cash flows.

Retrospective on credit scoring initiatives in DeFi

The protocol has three main components:

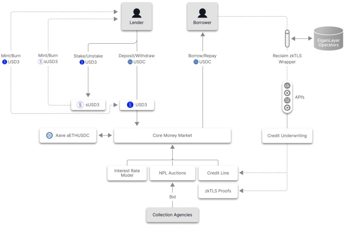
  1. Core Money Market: This is a Morpho-like USDC (USD Coin) pool where lenders deposit USDC and receive USD3, a yield-bearing token. USD3 gives exposure to a pool of credit lines. Borrowers connect their ETH address, bank accounts via Plaid, and credit data via zkTLS to access 0% LTV (loan-to-value), open-term, variable-rate loans.

    Suppliers can stake USD3 into sUSD3 for higher yields, absorbing first-loss in defaults. Yields come from Aave's USDC pool and 3Jane credit lines, with mock APYs ranging from 5% to 35%—real rates could be even higher.

Overview of 3Jane's core money market Suppliers and yield sources in 3Jane
  1. Credit Underwriter: Powered by the 3Jane Credit Risk Algorithm (3CA), this offchain tool sets credit line parameters like size, default risk premium, and repayment rate. It comprises four engines: Fraud Risk, Credit Risk, Asset Risk, and Portfolio Risk. These are upgradeable, ensuring the system evolves.

    The Jane Score, output from the Credit Risk Engine, combines onchain scores from Cred and Blockchain Bureau with offchain data from TransUnion and Equifax.

Mockup APYs for USD3 and sUSD3 Details on the 3CA Credit Underwriter Composition of the 3CA algorithm engines
  1. Credit Slasher: To deter defaults, this module slashes Jane Scores (affecting future borrowing), distributes late interest via a pooled upside model, and auctions non-performing loans (NPLs) to US-based collections agencies through onchain Dutch auctions.
Non-Performing Loan auctions in 3Jane

Unique Repayment Mechanics

Unlike traditional loans, 3Jane's repayments are performance-linked, not time-based. There's no fixed maturity, ongoing interest, or mandatory monthly payments. Instead:

  • Gain-triggered: Lenders get a share of borrower profits.
  • Loss-triggered: Borrowers top up to maintain position health.

This suits active strategies like trading or farming, where volatility ensures frequent movements. Low-vol portfolios borrow less due to risk-based LTVs.

Addressing Risks and Game Theory

Strategic defaults—where borrowers can pay but choose not to—are a big challenge. 3Jane leverages Ethereum's transparency for enforcement and evidence, making legal recourse easier. Overall risks include credit assessment accuracy, default rates, and market adoption.

Overall risks in the 3Jane protocol

As a tokenized yield source similar to Ethena, USD3 could see wide adoption as collateral in DeFi. Keep an eye on 3Jane as it launches— it might just spark the credit boom DeFi has been waiting for. For more on emerging DeFi innovations, stay tuned to Meme Insider.

You might be interested