autorenew
Why Chainlink's 10-Year Infrastructure Bet Pays Off in 2026

Why Chainlink's 10-Year Infrastructure Bet Pays Off in 2026

Chainlink has quietly positioned itself as the backbone of the blockchain world, securing over $100 billion in assets across thousands of projects. But as we head into 2026, this 10-year infrastructure play is about to pay off big time. Forget the old view of oracles as simple data feeders—Chainlink is now the "air traffic control" for global finance, orchestrating everything from blockchains to legacy systems like SWIFT.

The Evolution: From Sidecar Oracle to Orchestration Powerhouse

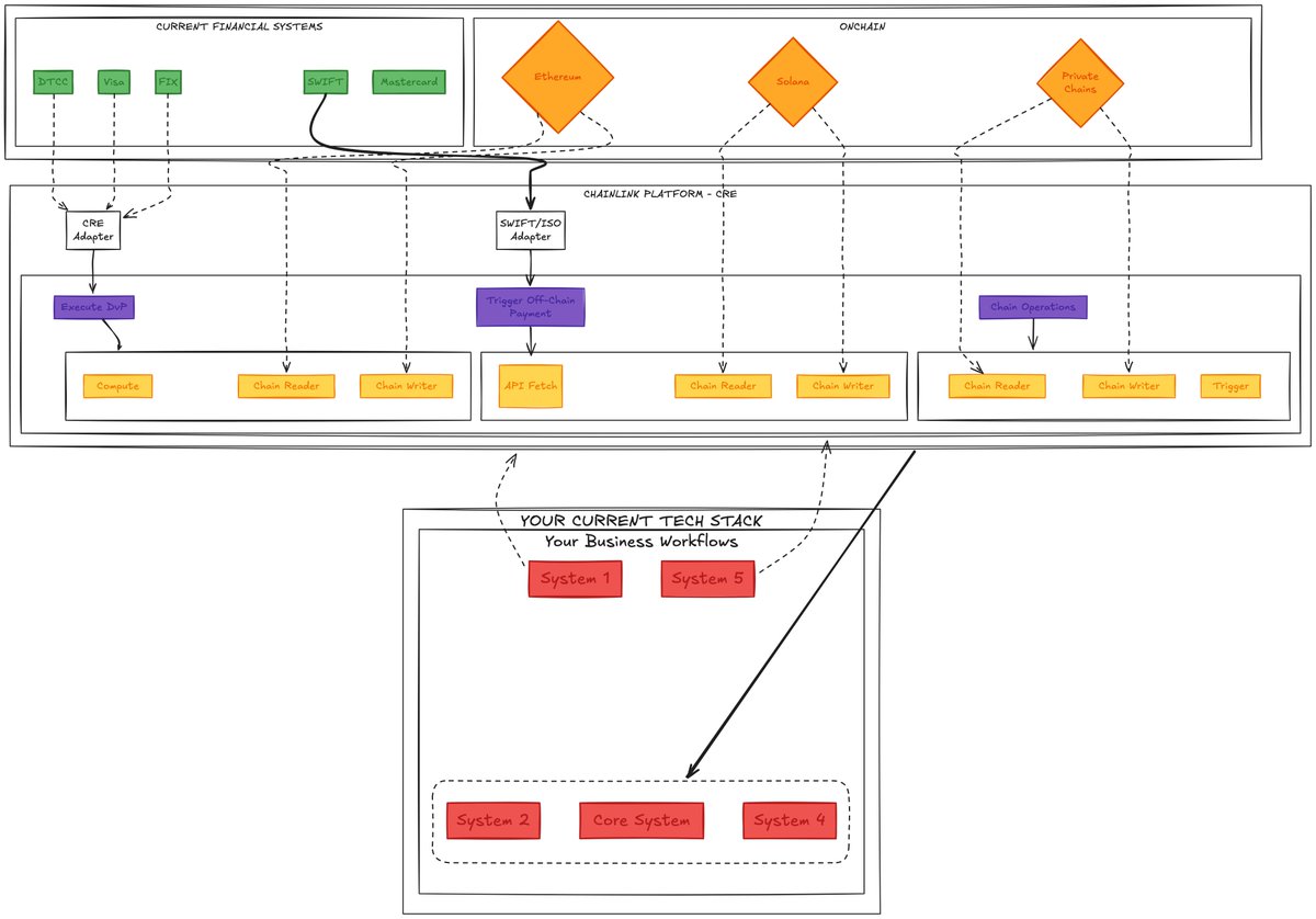
Most folks still think of Chainlink as just an oracle network, injecting price data into blockchains. That's outdated. As highlighted in a recent thread by @intern_cc, Chainlink has transformed into a full-fledged platform that sits above all chains. It's like the Java Runtime for blockchain—build once, run everywhere.

The Chainlink Runtime Environment (CRE), launched in October 2024, flips the script on development. Instead of picking a chain first and hoping it wins, developers start with Chainlink, build chain-agnostic workflows, and deploy across multiple networks effortlessly. This modular setup lets you mix and match capabilities like reading chains, writing data, fetching APIs, and handling computations, all with privacy features like zero-knowledge proofs.

Diagram comparing current financial systems to Chainlink's orchestration layer

This shift addresses a huge pain point for institutions: managing complex, multi-chain transactions while staying compliant and private. No more silos—CRE coordinates it all.

Unifying Standards and Dominating the Market

Chainlink isn't just about data anymore. It unifies four key standards:

  • Data Standard: Over 2,000 price feeds with massive throughput improvements.
  • Interoperability Standard (CCIP)​: Supports 60+ chains, with $2.2B+ transferred securely.
  • Compliance Standard: Built-in engines for policy enforcement, even baked into standards like ERC-3643.
  • Privacy Standard: Tools like DECO for protecting sensitive info.

With $100B+ in Total Value Secured (TVS) and integrations in major DeFi projects like Aave and Lido, Chainlink holds a 67% market share in DeFi oracles. Competitors like Pyth and RedStone are nipping at the heels in niches, but none match Chainlink's complete suite. Pyth focuses on derivatives, RedStone on liquid staking, but Chainlink's the only one with data, interop, privacy, and compliance all in one.

Illustration of Chainlink's technology transformation and paradigm shift

Security is another moat: ISO certifications, zero downtime, and advanced protocols make it institution-ready.

Institutional Partnerships: The Game-Changer

The real excitement? Institutions are all in. The SWIFT partnership, brewing since 2016, goes live in November 2025, connecting 11,500+ banks to blockchains via Chainlink. SWIFT's own CIO calls it the "orchestration layer" needed to avoid betting on wrong chains.

Pilots with UBS, JPMorgan, DTCC, and Euroclear are moving to production. For example, the UBS-SWIFT pilot handles tokenized funds without overhauling old systems—ISO messages trigger on-chain actions seamlessly. JPMorgan's May 2025 deal with Ondo Finance was a first: settling across private and public chains atomically.

Visual explanation of why CRE makes Chainlink indispensable for institutions

These aren't hype— they're solving real problems like $58B in corporate actions inefficiencies using AI and oracles for perfect data accuracy.

Tokenomics Upgrade: LINK 2.0 in Action

Critics used to slam LINK for poor value capture. Not anymore. The August 2025 Chainlink Reserve introduces buybacks from both on-chain fees and off-chain deals. With $1M+ weekly buys, it's aligning protocol success with token holders.

Total supply is fixed at 1B, with 700M circulating. Emissions are controlled, and revenue from diverse sources—like CCIP fees, revenue shares with GMX, and even private chain deals—funnels back into LINK. It's not enough to offset emissions yet, but as partnerships grow, buybacks will ramp up.

Competitive landscape analysis of oracle providers

The Big Picture: Betting on Tokenized Finance

Chainlink's thesis? It's the OS for a $20T tokenized asset market by 2030. Blockchains are just databases; Chainlink connects them to everything else—SWIFT, DTCC, you name it. Every new chain strengthens its case.

Institutions are jumping in: 86% plan crypto allocations, DeFi engagement could triple. Regulatory wins like MiCA and SEC shifts are accelerating this.

Analysts agree—M31 Capital sees 20-30x upside, Gartner $48-120 by 2030. Risks? Execution hiccups, competition, and value capture delays. But with its moats, Chainlink looks indispensable.

Chart showing why competitors can't match Chainlink's platform completeness

In the end, Chainlink isn't "just an oracle"—it's the layer making tokenized finance real. As banks adopt blockchain without ditching their trillions in legacy tech, Chainlink's neutral, chain-agnostic approach could make it the AWS of crypto: quietly powering a multi-trillion-dollar shift.

Breakdown of Chainlink's tokenomics evolution

You might be interested